
CQRS
- DB를 읽기 및 쓰기 작업 분리
- 비효율적인 조인이나 복잡한 쿼리를 피하기 위해 사용
- Command
- 데이터 상태를 애플리케이션에 반영/변경
- Query
- 복잡한 조인 작업 처리, 결과 반환
- 애플리케이션 성능 개선
- CQRS
- 이벤트 소싱 패턴
CQRS Level
| 단계 | 분리 수준 | 장점 | 단점 | Usecase |
| 1단계 | Controller 및 Service 만 분리 | 간단한 구조, 구현 난이도 낮음 | 성능상 큰 장점 없음, 확장성 제한적 | 소규모, 프로토타입, MVP 프로젝트 |
| 2단계 | Controller, Service, 데이터 모델 (DB Schema) | 읽기 모델을 조회 최적화하여 성능 향상 가능 | 구현 및 관리 복잡성 증가 | 중간 규모 프로젝트 (조회 성능 중요) |
| 3단계 | Controller, Service, 데이터 모델 (DB Schema), 물리적 DB 분리 | 읽기/쓰기 성능 및 확장성 극대화 | 복잡성, 비용, 관리 난이도 증가 | 대규모, 고성능, 고확장성 필요 프로젝트 |
Event Sourcing Pattern

- Application -> 엔티티의 상태 + 데이터 저장
- 빈번한 DB 업데이트 작업
- 데이터베이스 성능, 응답성 및 확장성 한계에 부정적인 영향으로 인해 상태관리를 별도 처리
- Event Sourcing Pattern
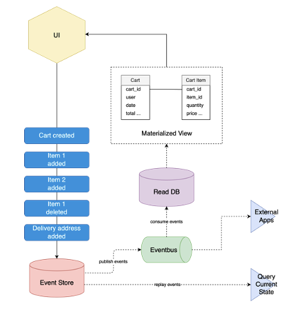
- 데이터의 변경 이력(상태 변화)을 DB(Event Store) 저장
- 상태를 직접 저장하지 않고, 발생한 이벤트들을 저장
- 저장된 이벤트를 재생(Replay)해서 상태 복원
- 최신 데이터 상태만 DB에 저장 X
- 모든 이벤트를 순차적으로 DB에 저장 O
- Event Store
- 이벤트 데이터베이스 -> 이벤트 저장소
- 데이터가 변경될 때마다 새 레코드 생성
- 발생한 이벤트의 순차적 기록
- 기록(저장) 된 이벤트를 재생(Replay)하여 현재 상태 복원
- Replay Events -> 데이터의 최신 상태로 빌드 가능
- 순차적 이벤트 목록
- Materialized View 생성
- 쿼리를 수행하기 위한 데이터의 최종 상태 사용
- 이벤트를 통한 상태 관리와 복원
- 이벤트 저장소
- Read DB로 변환
- 메시지 브로커 시스템의 Pub/Sub 패턴 사용
Reference
마이크로서비스 디자인 패턴 완벽 가이드
https://www.inflearn.com/course/%EB%A7%88%EC%9D%B4%ED%81%AC%EB%A1%9C%EC%84%9C%EB%B9%84%EC%8A%A4-%EB%94%94%EC%9E%90%EC%9D%B8%ED%8C%A8%ED%84%B4-msa
'기타 정보 > MSA' 카테고리의 다른 글
| Observability: Distributed Logging/Tracing (0) | 2025.08.27 |
|---|---|
| Resilience Patterns (1) | 2025.08.27 |
| EDA (Event-Driven Architecture) (1) | 2025.08.27 |
| Distributed Transaction(Saga Pattern, Outbox, CDC) (0) | 2025.08.27 |
| Database Sharding Pattern (2) | 2025.08.26 |
| Asynchronous Communications (0) | 2025.08.26 |
| API Gateway Patterns (0) | 2025.08.26 |
| Microservice Architecture 통신 (1) | 2025.08.25 |